Seite wählen

Digitalisierung komplexer Verwaltungsprozesse

Bauleitplanverfahren & Beteiligungsplattform

01 | Datensatz vorbereiten
XPlan-konformen Umring zeichnen / importieren

Plandaten erfassen

Weitere Plandaten erfassen

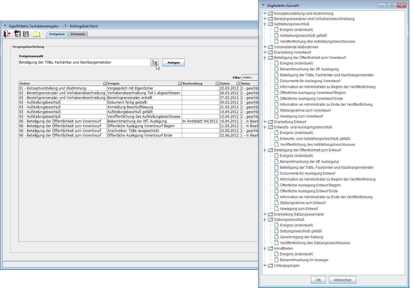
02 | Verfahrensschritte planen
Tabelle möglicher Verfahrensschritte als Vorlage zur individuellen Verfahrensplanung

Aufbau Planungstabelle Verfahrensablauf

Termine und Fristen auch für mehrere parallele Bauleitplanverfahren

03 | Verfahrensschritte abarbeiten
Geplante Verfahrensschritte abarbeiten

Für Unvorhersehbares: Freie Ereignisse

04 | TöBs, Nachbargemeinden, Dokumente

Anlegen TöB + Nachbargemeinden

Ereignis: Beteiligung TöB + Nachbargemeinden

Ereignis: Anschreiben TöB

Report Adressen TöB's (hier: Excel)

05 | Publikation GeoPortal, Beteiligung Öffentlichkeit

Dokumente für Auslegung & GeoPortal.
Publikation!

Beteiligung der Öffentlichkeit digital

Im GeoPortal: Suche nach Öffentlichkeitsbeteiligung
Beteiligungsformular öffnen

Anzeige Suchergebnis

... ausfüllen und absenden

Recherche Plan, Sachdaten, Dokumente

... ggf. Dateien mit hochladen

06 | Bearbeitung Stellungnahmen Innendienst

Nach eingegangenen Beteiligungen suchen

Beteiligungen prüfen + verarbeiten

Dazu hochgeladene Dokumente ansehen

Ereignis Beteiligung anlegen.
Zur späteren Ableitung des Beteiligungsberichtes (z.B. Excel)